Setting the IP Address (IP v. 4)
Giải pháp
There are the following three methods for setting the IP address.
IMPORTANT
When setting the IP Address using the ARP/PING command or NetSpot Device Installer
- The MAC address of the printer is required. For details on the procedure for checking the MAC address, see "e-Manual" (HTML manual) in the CD-ROM supplied with the printer.
Before setting the IP address
- Make sure that the printer is connected to the network and the printer is ON.
NOTE
If you changed the IP address after installing the printer driver
- Specify the port to be used again in the printer driver. For details on the procedure for setting a port, see "e-Manual" (HTML manual) in the CD-ROM supplied with the printer.
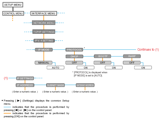
To set the IP address using the printer's control panel, use the following menu hierarchies.

IMPORTANT
After setting the IP address
- To enable the settings, perform a hard reset or restart the printer. For details on a hard reset, see "e-Manual" (HTML manual) in the CD-ROM supplied with the printer.
To go back up the hierarchy
- Press [
].
About the control panel
- For details on the control panel, see "e-Manual" (HTML manual) in the CD-ROM supplied with the printer.
1. Press [
] (Settings), select [INTERFACE MENU] using [
] and [
], and then press [OK].
] (Settings), select [INTERFACE MENU] using [
] and [
], and then press [OK].* You can set the IP address when the printer is either online (the Online indicator is on) or offline (the Online indicator is off).
2. Select [NETWORK MENU] using [
] and [
], and then press [OK].
] and [
], and then press [OK].3. Select [TCP/IP SETTINGS] using [
] and [
], and then press [OK].
] and [
], and then press [OK].4. Select [IP V. 4 SETTING] using [
] and [
], and then press [OK].
] and [
], and then press [OK].5. Select the method for setting the IP address.
(1): Select [IP MODE] using [
] and [
], and then press [OK].
] and [
], and then press [OK].(2): Select a method for setting the IP address using [
] and [
], and then press [OK].
] and [
], and then press [OK].| [AUTO]: | When setting the IP address using any one of DHCP, BOOTP, or RARP, select this option. |
| [MANUAL]: | When specifying the IP address to the printer directly, select this option. |
6. Set the IP address.
If You Selected [AUTO] in Step 56-A-1. Select [PROTOCOL] using [
] and [
], and then press [OK].
] and [
], and then press [OK].6-A-2. Select [ON] for the option to be used when setting the IP address.
| [DHCP]: | Obtains an IP address using DHCP. (The DHCP server needs to be running.) |
| [BOOTP]: | Obtains an IP address using BOOTP. (The BOOTP daemon needs to be running.) |
| [RARP]: | Obtains an IP address using RARP. (The RARP daemon needs to be running.) |
NOTE
When using DHCP, BOOTP, or RARP
- You can select only one from RARP, BOOTP, or DHCP.
- Because it takes approximately two minutes to check whether DHCP, BOOTP, and RARP are available, we recommend that you set the unused protocol(s) to [OFF].
When using DHCP
- If you cycle the power of the printer, you may not be able to print. This is because a different IP address from the one that has been used is assigned.
- When using DHCP, consult your network administrator and perform either of the following settings.
- Specifying the DNS Dynamic Update function (For details on the procedure for specifying the DNS Dynamic Update function, see "e-Manual" (HTML manual) in the CD-ROM supplied with the printer.)
- Specifying the settings so that the same IP address is always assigned when the printer starts up
6-A-3. Set the IP address, the subnet mask, and the gateway address manually as needed.
When setting them manually, go back up the hierarchy by pressing [
], and then perform the procedure in "If You Selected [MANUAL] in Step 5."
], and then perform the procedure in "If You Selected [MANUAL] in Step 5."* Even if you are using any one of DHCP, BOOTP, or RARP, specify the IP address, subnet mask, and gateway address. If you cannot obtain information from the servers of DHCP, BOOTP, and RARP, the values specified manually are used.
NOTE
When using DHCP, BOOTP, or RARP
- You can select only one from RARP, BOOTP, or DHCP.
- After the printer restarts, the values obtained from DHCP, BOOTP, and RARP are displayed.
(If the values were specified previously, they overwrite the obtained ones.)
6-A-4. Proceed to Step 7.
If You Selected [MANUAL] in Step 56-B-1. Select [IP SETTINGS] using [
] and [
], and then press [OK].
] and [
], and then press [OK].6-B-2. Specify [IP ADDRESS], [SUBNET MASK], and [GATEWAY ADDRESS].
NOTE
How to enter values in [IP ADDRESS], [SUBNET MASK], and [GATEWAY ADDRESS].
1. Press [
] and [
] to move the cursor to each field (an area separated by periods to enter three-digit numbers) in which you want to enter respective values of the address.
] and [
] to move the cursor to each field (an area separated by periods to enter three-digit numbers) in which you want to enter respective values of the address.(The numbers in the field blinks, allowing you to enter the value.)
2. Enter the value. (Pressing [
] increases the value and [
] decreases the value.)
] increases the value and [
] decreases the value.)3. After entering values in all the fields, press [OK] to confirm the setting.
6-B-3. Proceed to Step 7.
7. Perform a hard reset or restart the printer.
After performing a hard reset or restarting the printer, the settings are effective.
NOTE
For details on a hard reset
- See "e-Manual" (HTML manual) in the CD-ROM supplied with the printer.
NOTE
If your computer and the printer are connected via the router
- You cannot set the IP address using the ARP/PING command.
1. Run Command Prompt.
NOTE
If you are using Windows
- Run Command Prompt using the following procedure.
- From the [Start] menu, select [All Programs] or [Programs] → [Accessories] → [Command Prompt].
If you are using UNIX
- Display the console screen, and then log in as a super user.
2. Enter "arp -s <IP address> <MAC address>", then press the [ENTER] key on your keyboard.
| <IP address>: | Enter the IP address to assign to the printer. Specify the address with four numbers (from 0 to 255) separated with a period (.). |
| <MAC address>: | Enter the MAC address of the printer. When entering the number, separate the number every two digits with a hyphen (-) (a colon (:) for UNIX). |
- Input Example (Windows): "arp -s 192.168.0.215 00-1E-8F-46-80-2e"
- Input Example (UNIX): "arp -s 192.168.0.215 00:1E:8F:46:80:2e"
NOTE
If you are using IBM-AIX
- Enter "arp -s ether <the IP address> <the MAC address>."
3. Enter the following command, then press the [ENTER] key on your keyboard.
- If you are using Windows: "ping <the IP Address> -l 479"
- If you are using Solaris 1.x/2.x: "ping -s <the IP Address> 479"
- If you are using IBM-AIX: "ping <the IP Address> 479"
- If you are using HP-UX: "ping <the IP Address> 487"
- If you are using Linux: "ping -s 479 <the IP Address>"
| <IP address>: | Enter the same IP address as the one entered in Step 2. |
* Enter a lowercase "L" for "-l."
- Input Example (Windows): "ping 192.168.0.215 -l 479"
→ The IP address is set for the printer.
* The subnet mask and gateway address are set to [0.0.0.0].
4. Enter "exit", then press the [ENTER] key on your keyboard.
→ Command Prompt closes.
For details on other procedures for starting and using NetSpot Device Installer, see the following.
- Starting method: "Printer Driver Installation Guide"
For details on the procedure for viewing "Printer Driver Installation Guide", see "e-Manual" (HTML manual) in the CD-ROM supplied with the printer.
- Usage: Help of NetSpot Device Installer
Help is displayed by clicking [Help] in the [Help] menu.
IMPORTANT
If Windows Firewall is enabled
- Before starting NetSpot Device Installer, configure Windows Firewall to unblock NetSpot Device Installer.
- For details on the configuration procedure, see the Readme file of NetSpot Device Installer.
For an operating system other than Windows
- NetSpot Device Installer cannot be used on an operating system other than Windows.
- Perform the settings from other computer on the network or by using the printer's control panel or the ARP/PING command.